文章 扩展系统管理 UI

根据您要实现的功能,可能需要在 Limyee 电商平台的系统管理 UI 中公开一些管理选项。管理 UI 完全使用插件定义,因此易于添加。

系统管理 UI 扩展的类型

管理员使用 Limyee 电商平台中的系统管理 UI 来配置全局选项并启用特定功能。

它使用三种类型的插件构建:

  1. 类别:类别是管理 UI 中的顶级导航项,用于对实现特定功能的面板进行分类。
  2. 类别面板:面板位于一个类别中,当选中类别后,类别将会隐藏,当前类别显示在面板的标题处。它们的管理 UI(如上图的第二列) 由可用的插件类型编辑器显式面板定义。
  3. 插件类型面板:插件类型面板是类别中特定类型的插件分组。
  4. 插件类型编辑器:平台使用插件类型编辑器来扩展插件类型面板的插件编辑。插件类型编辑器当与插件定义的条件匹配时,件类型编辑器将显示到 UI。
  5. 显式面板:显式面板是只能通过直接链接访问的面板。例如,在管理 UI 中有几个不同的面板和类别可编辑会员,但通过链接到编辑员的显式面板只需要实现一次。当需要从多个位置访问相同的功能时,显式面板非常有用。

管理类别

要将顶级类别添加到管理 UI,必须定义并启用实现 IAdministrationPanelCategory 接口的插件。IAdministrationPanelCategory 接口在 Limyee.Core.dll 的 Limyee.Extensibility.Administration.Version1 命名空间中定义。下面的示例创建一个名为“类别示例”的类别:

using System;
using Limyee.Extensibility.Administration.Version1;

namespace Samples
{
	public class SampleAdministrationCategory : IAdministrationPanelCategory
	{
		private readonly Guid _id = new Guid("07108CA8-9D4E-4D98-BE87-69F19742E0D2");

		#region IPlugin

		// ...

		#endregion

		#region IAdministrationPanelCategory

		public Guid AdministrationPanelCategoryId { get { return _id; } }

		public string AvatarUrl { get { return null; } }

		public string CategoryName { get { return "类别示例"; } }

		public int? DisplayOrder { get { return null; } }

        #endregion
    }
}

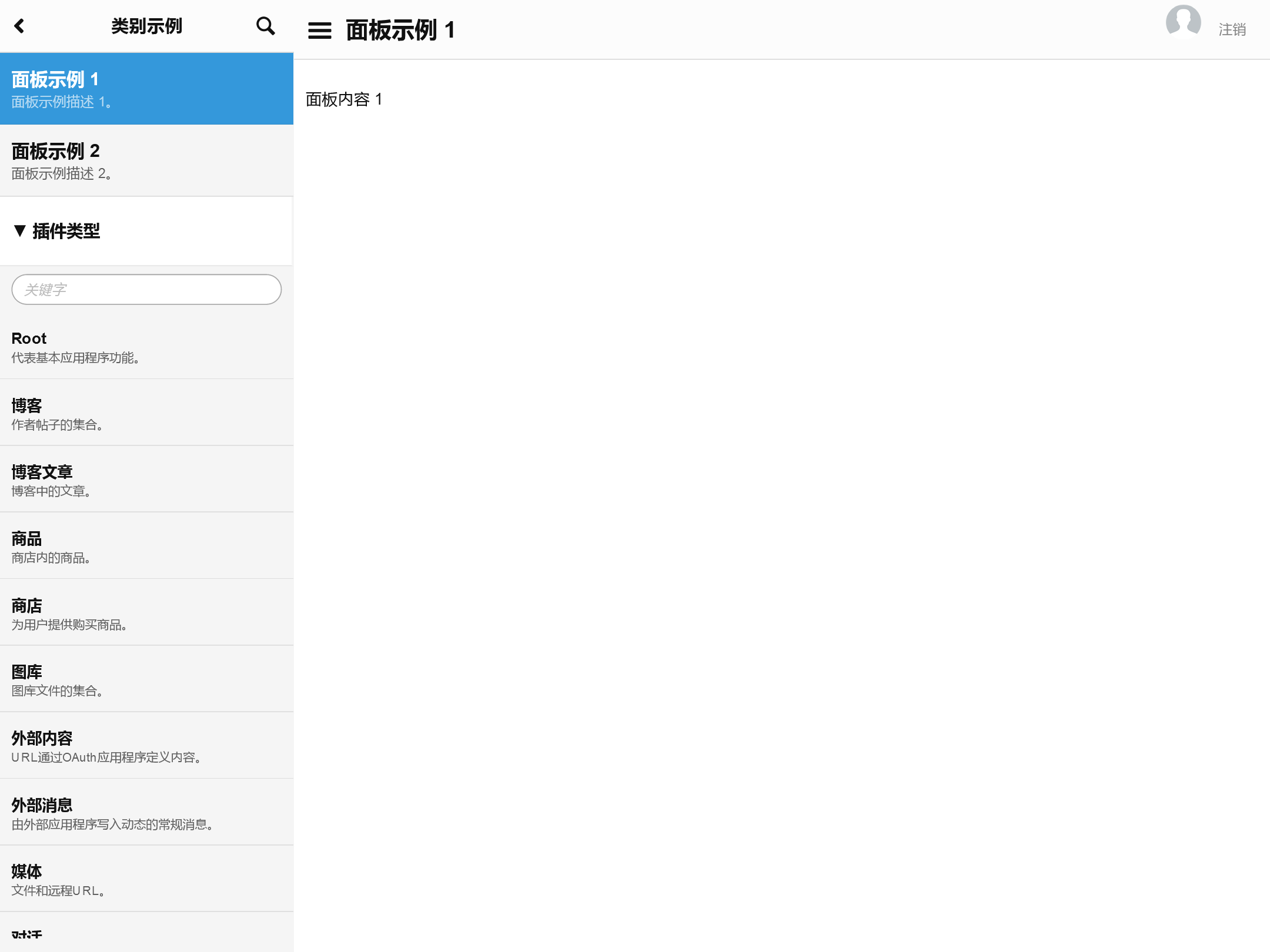
AdministrationPanelCategoryId 应该是用于唯一引用此类别的唯一标识符。请注意,没有任何面板的管理类别不会在站点中呈现。当它有用户可访问的面板时,该面板将显示在管理 UI 中:

管理面板

要将新的管理面板添加到管理 UI,必须定义并启用实现 IAdministrationPanel 接口的插件。IAdministrationPanel 接口在 Limyee.Core.dll 中定义。面板的一个非常基本的示例(添加到上面创建的类别,使用相同的 AdministrationPanelCategoryId)如下所示:

using System;
using Limyee.Extensibility.Administration.Version1;

namespace Samples
{
	public class SampleAdministrationPanel : IAdministrationPanel
	{
		private readonly Guid _id = new Guid("8C41AD4F-EBBF-4B03-8CAD-F7A50A66C90D");

		#region IPlugin

		// ...

		#endregion

		#region IAdministrationPanel

		public Guid PanelId { get { return _id; } }

		public string PanelName { get { return "面板示例 1"; } }

		public string PanelDescription { get { return "面板示例描述 1。"; } }

		public bool VaryCacheByUser { get { return false; } }

		public string GetViewHtml() { return "<p>面板内容 1</p>"; }

		public bool HasAccess(int userId) { return true; }

		public Guid AdministrationPanelCategoryId { get { return new Guid("07108CA8-9D4E-4D98-BE87-69F19742E0D2"); } }

		public string CssClass { get { return string.Empty; } }

		public int? DisplayOrder { get { return null; } }

		public bool IsCacheable { get { return true; } }

		#endregion
	}
}

PanelId 应该是此面板的唯一标识符。AdministrationPanelCategoryId 应引用管理类别的标识符(示例引用我们上面创建的类别)。PanelName 和 PanelDescription 属性标识 UI 中的面板,当此面板处于活动状态时,GetViewHtml() 方法返回填充管理 UI 的大内容区域的 HTML。

面板的完整内容可以在代码中定义,也可以使用插件定义的小组件定义管理面板。

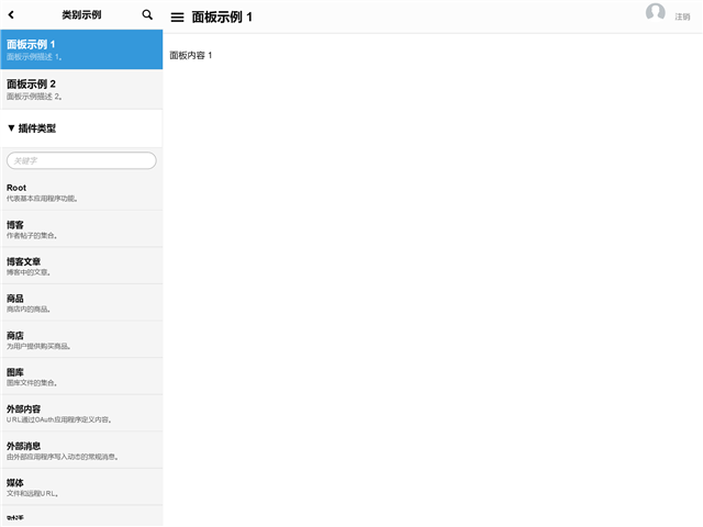
当一个类别中只有一个面板可用时,将删除插件类型面板,导航到该类别或面板将呈现单个可用面板。当某个类别中的用户可以使用多个面板时,将显示第插件类型面板,并在导航到类别中时选择第一个面板。当多个面板可用且选择了类别时,此示例面板将呈现为:

插件类型面板

要按类型将插件列表添加到管理类别,应定义并启用实现 IPluginTypesAdministrationPanel 接口的插件。IPluginTypesAdministrationPanel 接口在 Limyee.Core.dll 的 Limyee.Extensibility.Administration.Version1 命名空间中定义。下面是一个实现示例,其中包括“插件类型”的内容类型插件列表:

using System;
using System.Collections.Generic;
using Limyee.Extensibility.Administration.Version1;

namespace Samples
{
	public class SamplePluginTypesAdministrationPanel : IPluginTypesAdministrationPanel
	{
		#region IPlugin

		// ...

		#endregion

		public Guid AdministrationPanelCategoryId { get { return new Guid("07108CA8-9D4E-4D98-BE87-69F19742E0D2"); } }

		public string PluginTypesName { get { return "Plugin Types"; } }

		public IEnumerable<Type> PluginTypes { get { return new Type[] { typeof(Limyee.Extensibility.Content.Version1.IContentType) }; } }

		public int? DisplayOrder { get { return null; } }
	}
}

AdministrationPanelCategoryId 属性引用会将此插件列表添加到其中的类别。PluginTypesName是插件列表上方显示的标签。PluginTypes 属性列出了应列出的插件类型,这些插件可以是接口、基类或实质类。平台呈现匹配插件的列表,这些插件链接到平台定义的插件编辑器。

该平台包括优化过滤选项,以便在列表中有一定数量插件时能提供匹配插件,并且当只有一个匹配的插件时,还会折叠列表使它像其他面板一样显示。

该示例呈现为:

插件类型编辑器

该平台定义了用于在管理 UI 中编辑插件的 UI。插件管理体验可以通过实现 IPluginTypesEditor 接口插件来扩展特定类型。IPluginTypesEditor 接口是在 Limyee.Components.dll 的 Limyee.Extensibility.Version1 命名空间中定义的。下面的示例实现将“示例类型编辑器”添加到用于编辑内容类型的 UI 中:

using System;
using Limyee.Extensibility.Version1;

namespace Samples
{
	public class SamplePluginTypesEditor : IPluginTypesEditor
    {
        #region IPlugin

        // ...

        #endregion

        #region IPluginTypesEditor

        public IEnumerable<Type> PluginTypes { get { return new Type[] { typeof(Limyee.Extensibility.Content.Version1.IContentType) }; } }

        public string GetViewHtml(IPlugin plugin, string apiJson)
        {
            return string.Format(@"
<div id=""sample-plugin-type-editor"">
	'{0}'的插件类型编辑器内容
</div>
<script type=""text/javascript"">
	(function() {{
		var api = {1};
		api.registerContent({{
			name: '类型编辑器示例',
			orderNumber: 0,
			selected: function() {{ $('#sample-plugin-type-editor').show(); }},
			unselected: function() {{ $('#sample-plugin-type-editor').hide(); }}
		}});
	}})();
</script>
",
    plugin.Name,
    apiJson);
        }

        #endregion
    }
}

PluginTypes 属性标识应应用此编辑器的插件类型,并且可以是接口或实体类的列表。当在管理 UI 中呈现与定义类型匹配的插件时,将调用插件类型编辑器的 GetViewHtml() 方法,并提供正在编辑的插件的当前实例以及用于与平台定义的插件编辑 UI 交互的 JSON API。GetViewHtml() 方法应返回实现编辑器行为所需的 HTML 和脚本。在上面的示例中,它添加了一组命名的内容“类型编辑器示例”,内容包含文本“正在编辑的插件的名称”和“插件类型编辑器内容”。

该示例呈现为:

GetViewHtml() 呈现的标记和脚本应与提供的 JSON API 交互。API 是一个 JSON 对象,其中包含以下成员,用于定义编辑器的 UI 并与平台插件编辑器集成:

{
    registerSave: function(saveFunction) { /* ... */ },
    registerContent: function(contentDetails) { /* ... */ },
	validate: function() { /* forces all validation on the plugin process, returns true (valid) or false (invalid) */ }
}

注册内容

应调用 registerContent(contentDetails) 函数来注册条件的渲染内容(如:tabs)。contentDetails 参数是以下格式的对象:

{
    name: 'Name of the tab',
	orderNumber: 1, /* optional order for this UI compared to other UIs */
    selected: function() { /* called when the tab is selected */ },
    unselected: function() { /* called when the tab is unselected */ },
	validate: function() { /* called when tab should be validated, should return true (valid) or false (invalid) */ },
	actions: [
		{
			label: 'Label of the action',
			messageName: 'name of the message to publish when this action is invoked',
			messageData: 'data to provide when the message is published',
			show: /* either 'always' or 'contextually', default: 'contextually' */
		}
	]
}

注册保存

registerSave(saveFunction) 函数应通过引用自定义 UI 的函数来调用,该函数可以用于保存配置表单。当平台调用 saveFunction 参数时,会提供一个有以下属性的对象参数:

{
    success: function() { ... },
    error: function() { ... }
}

强制验证

要强制验证所有插件类型编辑器,可以调用 validate() 方法。

显式管理面板

要创建可从多个其他面板引用的管理面板,可以定义显式管理面板。显式管理面板不存在于管理 UI 的可浏览层次结构中,而是通过 URL 从任何面板打开。要添加显式管理面板,可以定义并启用实现 IAdministrationExplicitPanel 接口的插件。IAdministrationExplicitPanel 接口是在 Limyee.Core.dll 的 Limyee.Extensibility.Administration.Version1 命名空间中定义。示例实现如下:

using System;
using Limyee.Extensibility.Administration.Version1;
using System.Collections.Specialized;
using System.Linq;

namespace Samples
{
	public class SampleExplicitAdministrationPanel : IAdministrationExplicitPanel
	{
		private readonly Guid _id = new Guid("cb7864ca-395e-49e0-b7b3-4bfece0f9db9");

		private IAdministrationExplicitPanelController _explicitPanelController;

		#region IPlugin

		// ...

		#endregion

		public void SetController(IAdministrationExplicitPanelController controller)
		{
			_explicitPanelController = controller;
		}

		public bool HasAccess(int userId, NameValueCollection parameters)
		{
			return true;
		}

		public string CssClass { get { return string.Empty; } }

		public int? DisplayOrder { get { return null; } }

		public bool IsCacheable { get { return true; } }

		public Guid PanelId { get { return _id; } }

		public bool VaryCacheByUser { get { return false; } }

		public string GetPanelName(NameValueCollection parameters)
		{
			return "Sample Explicit Panel";
		}

		public string GetPanelDescription(NameValueCollection parameters)
		{
			return "This is a sample explicit panel.";
		}

		public string GetViewHtml(NameValueCollection parameters)
		{
			if (parameters != null && parameters.Count > 0)
				return "<p>Sample explicit panel. Parameters: " + string.Join(", ", parameters.AllKeys.Select(k => k + " = " + parameters[k])) + "</p>";
			else
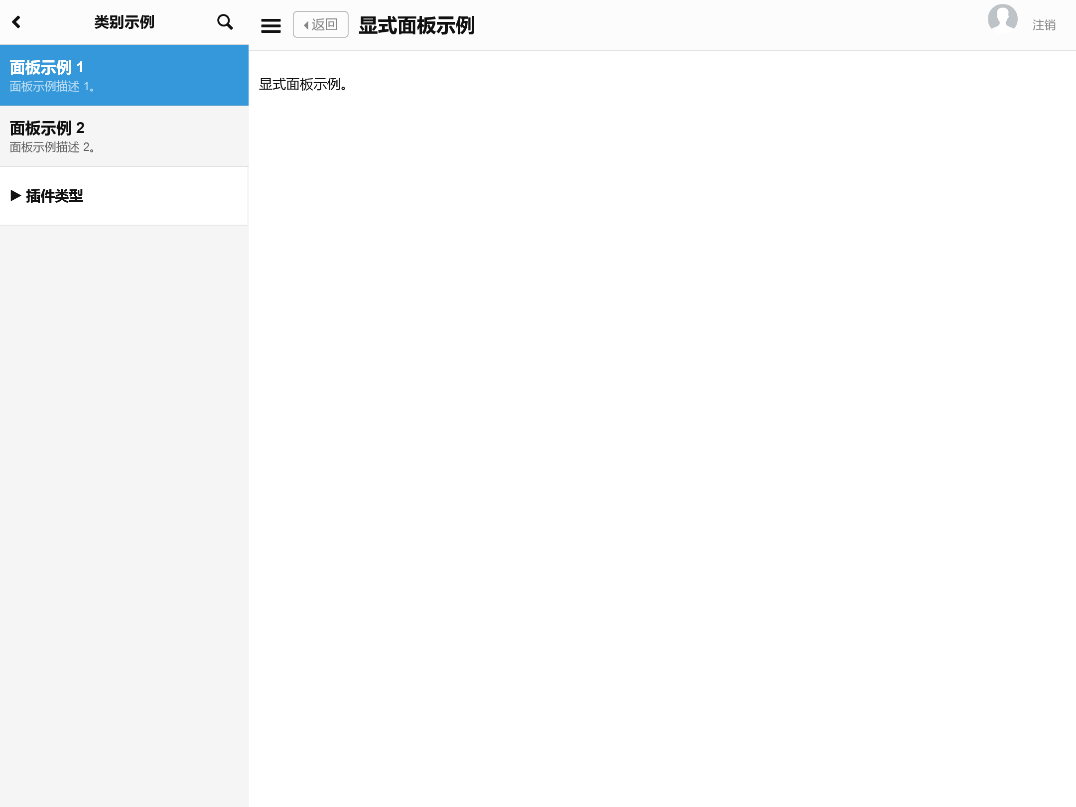
				return "<p>Sample explicit panel.</p>";
		}
	}
}

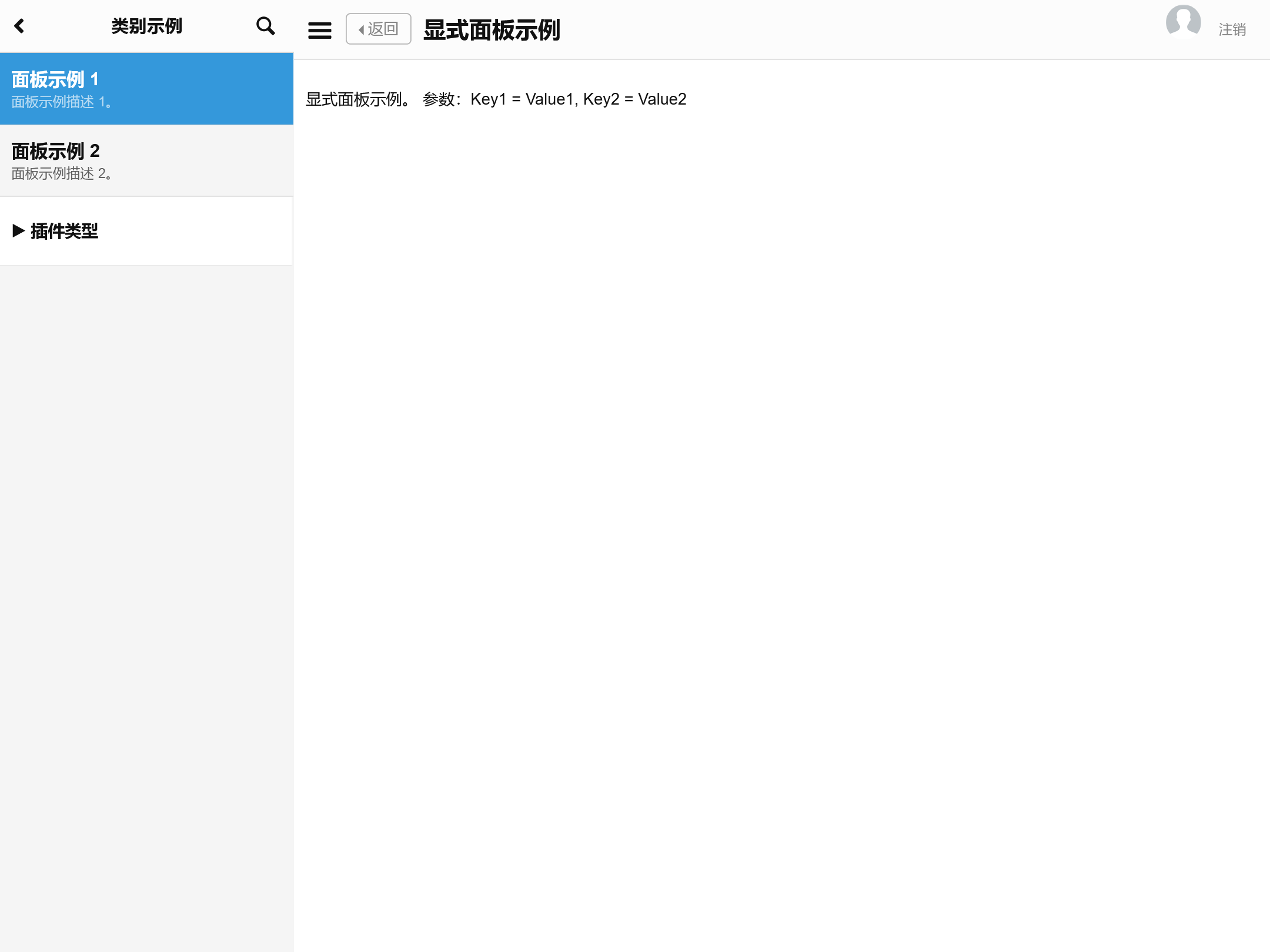
显式面板通过 SetController() 方法随控制器一起提供。此控制器提供了一种方法来生成此面板的 URL(带或不带参数)。然后,可以将此 URL 提供给其他面板,以使它们能够生成指向此显式面板的链接并共享其功能。大多数成员与上面的面板示例类似,但有一些例外:

  1. 显式面板没有分类。显式面板可以从任何管理面板引用,也可以直接引用。从另一个管理面板引用时,将保留选定的类别和非显式面板导航,并且显式面板显示为现有非显式面板的扩展。直接引用时,不会选择任何类别,显式面板将直接加载到类别面板旁边。
  2. 提供的参数有面板名称、描述和视图 HTML。GetPanelName()、GetPanelDescription() 和 GetViewHtml() 都提供了从控制器生成的 URL 传递的可选参数列表。这些参数可用于影响面板的命名和呈现。

如果我们从之前创建的示例面板 1(以及名为“示例面板 2”)添加了指向此示例显式面板的链接,

using System;
using Limyee.Extensibility.Administration.Version1;

namespace Samples
{
	public class SampleAdministrationPanel : IAdministrationPanel
	{
		private readonly Guid _id = new Guid("8C41AD4F-EBBF-4B03-8CAD-F7A50A66C90D");

		#region IPlugin

		// ...

		#endregion

		#region IAdministrationPanel

		public Guid PanelId { get { return _id; } }

		public string PanelName { get { return "面板示例 1"; } }

		public string GetViewHtml() { return string.Format("<p>面板内容 1</p><div><a href=\"{0}\">显式面板</a></div>", SiteUrls.Instance().AdministrationExplicitPanel(new Guid("cb7864ca-395e-49e0-b7b3-4bfece0f9db9"))); }

		public bool VaryCacheByUser { get { return false; } }

		public string GetViewHtml() { return "<p>面板内容 1</p>"; }

		public bool HasAccess(int userId) { return true; }

		public Guid AdministrationPanelCategoryId { get { return new Guid("07108CA8-9D4E-4D98-BE87-69F19742E0D2"); } }

		public string CssClass { get { return string.Empty; } }

		public int? DisplayOrder { get { return null; } }

		public bool IsCacheable { get { return true; } }

		#endregion
	}
}

则单击面板中的链接将呈现:

请注意,示例类别和面板仍突出显示,我们可以从显式面板导航回示例面板。

如果我们从“示例面板 2”面板链接到同一显式面板,它将如下所示:

如果我们在生成URL时传递参数,

using System;
using Limyee.Extensibility.Administration.Version1;

namespace Samples
{
	public class SampleAdministrationPanel : IAdministrationPanel
	{
		private readonly Guid _id = new Guid("8C41AD4F-EBBF-4B03-8CAD-F7A50A66C90D");

		#region IPlugin

		// ...

		#endregion

		#region IAdministrationPanel

		public Guid PanelId { get { return _id; } }

		public string PanelName { get { return "面板示例 1"; } }

        public string GetViewHtml()
        {
            return string.Format("<p>面板内容 1</p><div><a href=\"{0}\">显式面板</a></div>", SiteUrls.Instance().AdministrationExplicitPanel(new Guid("cb7864ca-395e-49e0-b7b3-4bfece0f9db9"), new NameValueCollection
            {
                { "Key1", "Value1" },
                { "Key2", "Value2" }
            }));
        }
		
		public bool VaryCacheByUser { get { return false; } }

		public string GetViewHtml() { return "<p>面板内容 1</p>"; }

		public bool HasAccess(int userId) { return true; }

		public Guid AdministrationPanelCategoryId { get { return new Guid("07108CA8-9D4E-4D98-BE87-69F19742E0D2"); } }

		public string CssClass { get { return string.Empty; } }

		public int? DisplayOrder { get { return null; } }

		public bool IsCacheable { get { return true; } }

		#endregion
	}
}

显式面板可以检索并使用这些值: